Modifier un fichier audio dans GTA
Ce tutoriel va vous présenter commnt modifier un audio existant dans GTA V, à l'aide du logiciel Open IV. Ce tutoriel se concentre sur comment remplacer l'audio d'une arme.
Préparation
- Après avoir installé Open IV, vous devriez avoir un dossier nommé
mods - Nus allons également avoir besoins d'un éditeur audio. Nous allons utiliser Audacity (gratuit et open source).
- Créez une sauvegarde (important!)
- Lancez OpenIV
Sélection (des données à remplacer)
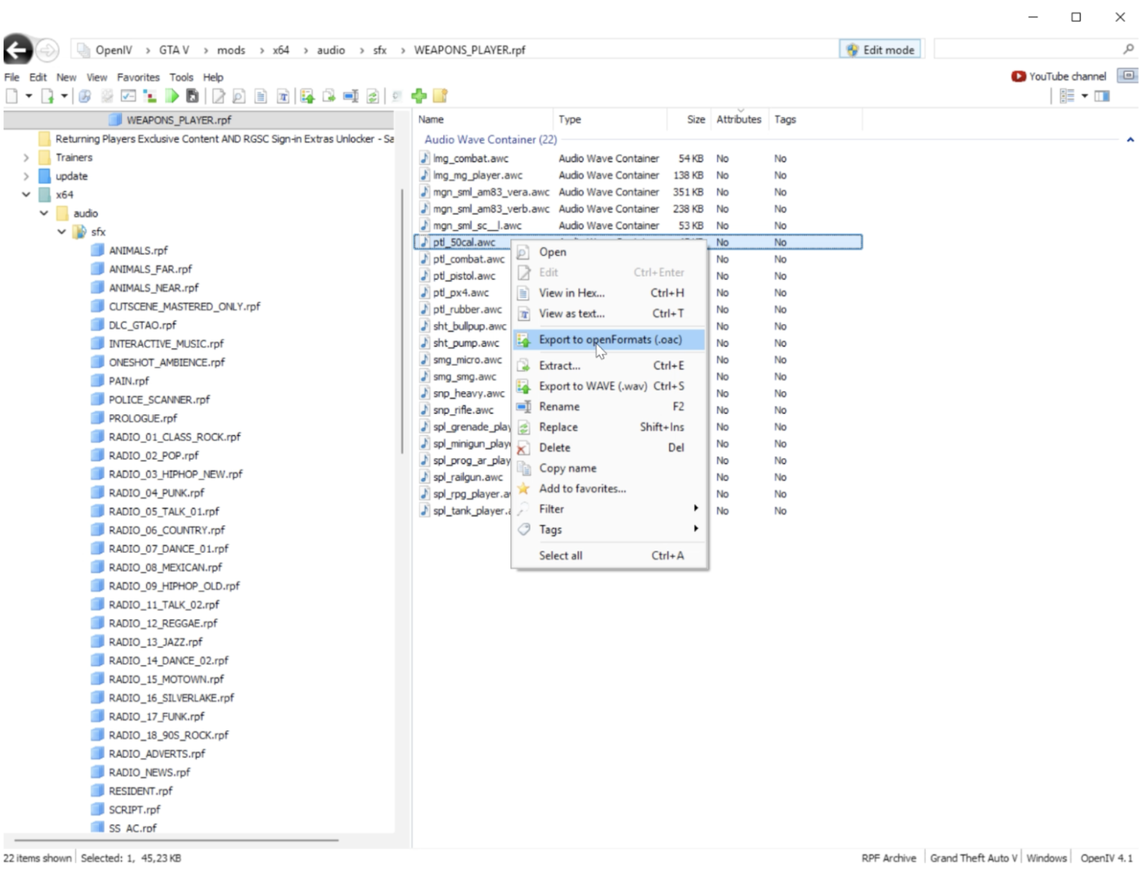
- Naviguez jusqu'à l'audio que vous souhaitez remplacer.
C'est parfois difficile de trouver le bon, cliquez sur les différents fichiers audio, vous pouvez les reconnaître grâce au format
.awc. Exemple:x64 > audio > sfx > WEAPONS_PLAYER.rpf > pistole (ptl_50cal.awc, …)
- Activer
Edit modeet cliquez surcopy to mods folder
- Exporter les fichiers
.awcen cliquant surexport to openFormats (.oac).
- Ouvrez l'audio dans votre éditeur de fichier audio et modifiez le comme vous le souhaitez (free sounds, générateur de voix IA, des enregistrements sonores, etc).
Le document
openFormatsexporté se compose d'un dossier contenant un ou plusieurs fichiers.wavet un fichier.oaccorrespondant.
- Modifiez le fichier audio mais attention, il est nécessaire que les paramètres restent les même que l'original (réglez-le sur la même longueur, fréquence d'échantillonnage : généralement 44100 Hz, important ! Mono (1 canal) et 16 bits de profondeur, volume : -12 dB à -6 dB).
- Exportez-le sous forme de fichier ".wav".
- Dans les fichiers exporté, remplacez les fichiers
.wavexistants dans le dossier par les nouveaux (attention: certains fichiers.oaccontiennent plusieurs audios, remplacez-les tous).
L'idée est de modifier des fichiers existants, il est important de garder jusqu'au bout exactement les mêmes noms.
Après avoir remplacé les fichiers .wav, faites glisser le fichier .oac correspondant vers le dossier OpenIV allez dans Nouveau dans le coin gauche Import openFormats, choisissez votre fichier .oac, open, sélectionnez à nouveau votre fichier ".oac" dans la fenêtre qui apparaît et voilà, il est remplacé 🙂.
Si le format est incorrect, une erreur apparaît et vous devez modifier à nouveau les paramètres correspondants
Jouer GTA avec l'audio remplacé
- Ouvrez le jeu et trouvez l'audio que vous avez remplacé. Exemple avec les audios des armes modifiées: Ouvrez la section
Armesdans GTA et recherchez l'arme portant le même nom.
En cas de difficulté pour trouver l'objet modifié, installez un "Simple Trainer" pour vous aider. (voir les instructions "Installation Simple Trainer")








